Powered by Crestwood Associates LLC

Crestwood Advanced Commissions

Say good-bye to spreadsheets and manual calculations with Crestwood’s Advanced Commissions, a time-saving add-on for Acumatica. No more manual processes, no need to export to Excel; you can view calculations and payout totals all in one place without leaving Acumatica.

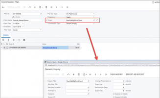
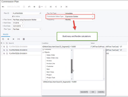
Advanced Commissions enables you to set up a formula for any field and then forget about it. It leverages the power of Acumatica GIs to calculate commissions on both revenue and profit, calculate commissions on reaching milestones/goals, split commissions any way (on sales orders, project tasks, etc.) and more. Define quotas and tiers for every plan with customizations for every sales rep. Salespeople can monitor their payouts and upcoming commissions, and sales managers can easily track progress toward goals using intuitive dashboards.

Advanced Commissions integrates seamlessly with your existing system and is completely flexible and customizable to fit your company’s needs. Create as many plans as you need, calculate commissions on virtually anything, and automate the entire process with Advanced Commissions.

Technically validated versions
2025 R2, 2025 R1, 2024 R2, 2024 R1
  • Built on Acumatica xRP Platform
Industry served
Cross Industries
Benefits for Your Business

Key features

  • Easily split commissions – on sales orders, project tasks and more
  • Calculate commissions on reaching milestones or goals
  • Allow salespeople to monitor their goals through easy and visual dashboards
  • Calculate commissions on revenue and profit
  • Automate commission plans & payouts for any scenario
  • Make one-off commissions adjustment
  • Define monthly, quarterly, and yearly plan and quota / flat rate & tier plans
  • Save hours and days of time
  • Native Acumatica Module
  • Pay your salespeople immediately or when the invoice is paid
  • No more manual spreadsheets for complex payouts

About Crestwood Associates LLC

Crestwood Associates is a Gold Certified Acumatica partner and two-time Acumatica Partner of the Year with 25 years of proven ERP implementation success. With decades of experience serving our clients, our certified team of in-house Acumatica MVP Developers specialize in filling the gaps of the out-of-the-box solution, bringing you simple, yet powerful, add-on products for Acumatica.

We provide innovative technology solutions to accelerate operational efficiencies for mid-market organizations. Best known for delivering unparalleled value to our clients, Crestwood is headquartered in Florida and serves hundreds of clients nationwide.

Whether you are looking for an add-on solution we offer today, or you are interested in a customized solution to best fit your unique business needs, our team is happy to assist and make recommendations to fit your requirements.

Resources

Data Sheet

Customer Reviews

Troost Sottrel, Lisa
Peter Troost Monument Company
Centralized commission processing!
June 1st, 2021

The Crestwood Advanced Commissions Module has enabled us to centralize all of our commission processing into one single database. Our 100+ different commission plans are now documented in one location and commission rates are automatically applied to every order. We have the option to review proposed payments on an order by order basis or process and pay them all at once. Reports can be emailed to the commission recipient straight from Acumatica, eliminating the need for report formatting and reducing the number of payment questions we receive. Most importantly, all of our commission processes now occur in one self-contained environment rather than in various spreadsheets and binders.

Discover More Extensions

Acupower LTD
0 Reviews
Ramp Business Corporation
1 Review
Greytrix India Private Limited
0 Reviews

Great opportunities for developers
and software companies

Become an ISV Partner